12-07-2025, 05:46 PM
I tried to post a new thread for my updated pl_stroke_arrows plugin, and was granted the "Your are in violation with the forum's rules" message, with a link to said rules.
I don't get what part of my message did upset the forum filter, my post was similar to the previous update.
Any idea what could be wrong?
I don't get what part of my message did upset the forum filter, my post was similar to the previous update.
Any idea what could be wrong?



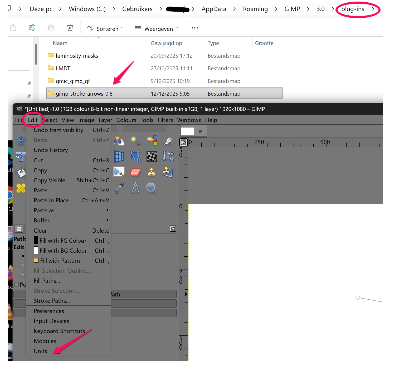
I could only find this plugin in the GIMP menu. I checked an earlier post, and the v08 plugin should be at the bottom of the GIMP edit menu. I can't find it.